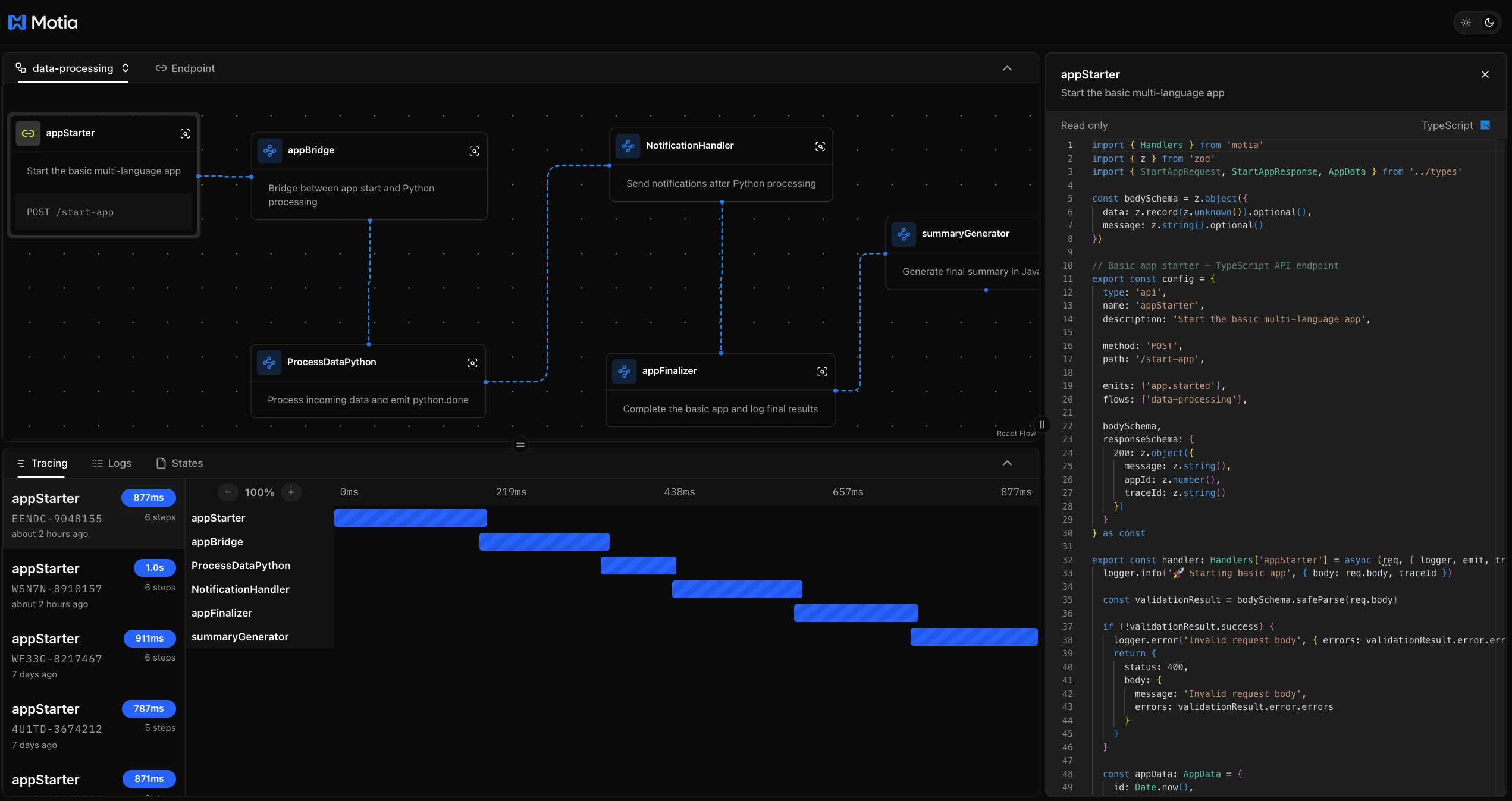
MotiaDev/motia阿鬼38天前发布关注私信0187这是一款一站式后端框架,集成了 API、事件驱动、定时任务、实时数据流和 AI Agent 等能力,支持 TypeScript、Python 等多语言混合开发。它内置状态管理、结构化日志、端到端链路追踪与可视化调试器,支持流程图、日志流和实时测试等功能。点击访问© 版权声明 1本站名称:欧鬼工坊 2本站网址:https://blog.ohghost.com 3文章内容来源网络,仅供学习参考,如有侵权请联系站长删除。THE ENDGitHub项目# TypeScript# Web 框架喜欢就支持一下吧点赞7 分享QQ空间微博QQ好友海报分享复制链接收藏12
暂无评论内容